ivoris® Update
In der vorliegenden Programmversion wurden folgende Anpassungen vorgenommen:
8.2.91.120
Anpassungen 8.2.91-2
In der vorliegenden Programmversion wurden folgende Anpassungen vorgenommen:
- Abrechnung KCH-BEMA: Der Preis für die BEMA-Leistung "U-Bericht" (Bericht Zahnschaden) wurde ab dem 1.1.2026 auf 25,92 € geändert. Falls Sie dies noch nicht manuell erfasst haben, wird die neue Preisstaffel mit dem Update angelegt.
- Tagesprofil: Die KCH-GOZ-Umsätze für Füllungstherapie-Behandlungen im Tagesprofil wurden ohne Abzug der Mehrkosten mit dem Gesamtumsatz ausgewiesen. Dies wurde korrigiert.
- Terminplaner: Die Ferienzeiten für das Jahr 2027 wurden in den Terminplaner eingepflegt.
- Programmstabilität: Unter gewissen Umständen entstanden während der Bedienung von ivoris® - z.B. bei der Übermittlung an iie-systems oder dem Verarbeiten von Kassenantworten - längere Wartezeiten oder auch ein Einfrieren des Programms. Dies wurde behoben.
- ivoris® students: In der Studentenkursverwaltung für Kliniken wurde ein Fehler beim Speichern von Leistungsbestätigungen entfernt.
8.2.91.110
Anpassungen 8.2.91-1
In der vorliegenden Programmversion wurden folgende Anpassungen vorgenommen:
- Leistungserfassung GOZ: Direkt nach Erzeugung einer GOZ-Rechnung war keine Erfassung von Laborleistungen möglich, es war zusätzlich noch ein Fensterwechsel nötig. Dies wurde behoben.
- Abrechnung für Betriebsstätten: Bei der dezentralen Abrechnung für Betriebsstätten (per XML-Format) im Bereich KCH-BEMA werden die Punktsummen nun wieder korrekt übergeben.
- Anbindung dms.net: Es wurde ein Problem behoben, durch das u.U. kein Abruf von Dokumenten aus dms.net für das Anfügen an KIM-Mails oder den Upload in die ePA möglich war.
8.2.91.100
KZBV-Prüfmodule 1/2026
Die vorliegende Programmversion enthält die gültigen KZBV-Prüfmodule für die Abrechnung im Quartal 1/2026:

Die ab 01.01.2026 gültigen ZE-Festzuschüsse sowie die NEM-Pauschale werden automatisch eingepflegt.
Abweichungen besprechen Sie bitte mit Ihrer jeweiligen KZV.
Einführung der neuen Gebühren FUZ1 bis FUZ6 - Zahnärztliche Früherkennungsuntersuchungen ab 2026 auch im "Gelben Heft"
Mit der vorliegenden Programmversion werden die neuen Gebührenpositionen für zahnärztliche Früherkennungsuntersuchungen FUZ1 bis FUZ6 ausgeliefert. Das FU-Fenster wurde an die neuen Gebührenpositionen angepasst. Zu den jeweiligen FUZ-Positionen kann eine Dokumentation über den gleichnamigen Button "Dokumentation" erfolgen. Ist eine Dokumentation vorhanden, wird das Feld grün hinterlegt. Ein Ausdruck der Dokumentation ist laut KZBV nicht vorgesehen, die Eintragung im "Gelben Heft" muss manuell erfolgen.
https://www.kzbv.de/zahnaerzte/rund-um-die-praxis/fruehkindliche-karies-vermeiden/
Weitere Informationen erfragen Sie bitte bei Ihrer KZV.

Bitte denken Sie daran, die neuen Früherkennungspositionen FUZ1 bis FUZ6 auch in der Schnellerfassung der KCH-BEMA-Abrechnung zu hinterlegen!
Weiterhin stehen ab jetzt die neuen fiktiven Gebührenpositionen ANAEP (Leistungen in dieser Sitzung wurden unter Allgemeinanästhesie in den eigenen Praxisräumen erbracht) und ANAEX (Leistungen in dieser Sitzung wurden unter Allgemeinanästhesie außerhalb der eigenen Praxisräume erbracht) in der Leistungserfassung zur Auswahl. Die Bestimmungen zur Angabe der Gebührenpositionen entnehmen Sie bitte den Rundschreiben Ihrer KZV, zur Erfassung der beiden Leistungen existiert kein Automatismus.
Vorsteuer Einkauf
Für umsatzsteuerpflichtige Praxen gibt es nun die Möglichkeit, im Materialkatalog die angefallene Vorsteuer des Einkaufs zu hinterlegen:

Dazu wurde ein neues Eingabefeld "Vorsteuer Einkauf" eingefügt. Dieses ist nur für steuerpflichtige Praxen sichtbar. Es besteht die Möglichkeit, 7% bzw. 19% als Vorsteuer am Material zu definieren. In diesem Fall ist der Materialpreis als Nettopreis zu erfassen. Bei steuerfreier Abrechnung wird die Vorsteuer automatisch aufgeschlagen.
Beispiel:
Im Katalog erfasster Materialnettopreis: 100,-€
Vorsteuer Einkauf: 19%
Automatisch ermittelter Abrechnungspreis: 119,-€
Die Hinterlegung des Vorsteuersatzes bewirkt also eine Veränderung des Abrechnungspreises! Nach dem Update sind daher alle bereits erfassten Materialien unter "Vorsteuer Einkauf" mit "Materialpreis ist Bruttopreis" gekennzeichnet, wie nachfolgend im Bild dargestellt. Bei dieser Einstellung erfolgt kein Aufschlag der Vorsteuer. Die Abrechnung erfolgt zum im Katalog hinterlegten Preis, also dem Bruttopreis:

Soll das Material mit Umsatzsteuer abgerechnet werden, schließt dies die Einstellung "Vorsteuer 19%" bzw. "Vorsteuer 7%" aus. Die Vorsteuer wird in diesem Fall über die Umsatzsteuererklärung beim Finanzamt erstattet:

Hinweis: Es ist mit dem definierten Nutzerrecht trotzdem möglich, diese Einstellung zu setzen. Es erfolgt allerdings trotz fehlerhafter Einstellung keine nicht erlaubte Aufsummierung der Steuersätze.
Beispiel:
Im Katalog erfasster Materialnettopreis: 100,-€
Vorsteuer Einkauf: 19%
Umsatzsteuerkennzeichen in Abrechnung: 7%
Ermittelter Abrechnungspreis: 107,-€
Die gesetzliche Vorgabe, Materialien zum Einkaufspreis an den Patienten durchzureichen, wird somit erfüllt.
Wir empfehlen die nachfolgende Einstellung für Materialien mit zu berechnender Umsatzsteuer. Diese ist nach dem Update für die betreffenden Materialien automatisch eingestellt. Nehmen Sie keine Änderungen vor!

Wir raten Ihnen weiterhin, keine Änderung an "Vorsteuer Einkauf" bei bereits vorhandenen Materialien vorzunehmen! Nutzen Sie die Möglichkeit idealerweise nur für neu angelegte Materialien!
Als zusätzliche Sicherheit wurde die Einstellung bzw. Veränderung des Vorsteuersatzes an das Zahlungsverkehr-Nutzerrecht "Erlaubnis manuelle Buchungen auszuführen" gebunden.
Anpassungen ivoris®-Dienststeuerung
Es wurden weitere Verbesserungen an der Steuerung unserer Schnittstellen-Dienste hinsichtlich Stabilität und Performance vorgenommen. Die Änderungen sind rein technischer Natur, Sie müssen hierbei nichts tun.
Prüfen Sie ggf. nach dem Update die Lauffähigkeit von extern angebundenen Systeme wie iie-systems, Online-Terminplanern etc.
8.2.90.100
Entfernung Erfassungsschein kons./chir.
Die Abrechnungsdaten für konservierend-chirurgische Leistungen (Muster 1: Erfassungsschein kons./chir.) übermittelt der Zahnarzt an die KZV grundsätzlich in einer Form, die elektronisch bzw. maschinell verarbeitbar ist.
Gemäß Bundesmantelvertrag Zahnärzte (BMV-Z) ist der gedruckte "Erfassungsschein" für die Monats-/Quartalsabrechnung der konservierenden und chirurgischen Abrechnung des Zahnarztes nicht mehr zu verwenden, da die Abrechnungsdaten digital erfasst und eingereicht werden.
Sämtliche Repräsentationen und Einstellungen des Erfassungsscheins wurden daher aus dem Programm entfernt.
Anpassungen an der ivoris®-API
Die Zahl der über unsere API angebundenen Partner (z.B. Online-Terminplaner etc.) sowie das Datenaufkommen dieser Anbindungen steigt ständig - teilweise kommen bereits mehrere Produkte pro Praxis zum Einsatz.
Zur Steigerung der Performance und Stabilität wurden an der Ansteuerung und Verarbeitung der API-Dienste grundlegende Verbesserungen vorgenommen.
Mit dem Update wird ein neuer Windows-Dienst "ivoris RelayConnector" auf Ihrem Praxisserver installiert, über den künftig alle API-Anfragen verarbeitet werden.
Die Umschaltung erfolgt automatisch, Sie müssen hierbei nichts tun.
Wichtig: Prüfen Sie nach dem Update bitte die Funktionalität der über API angebundenen Produkte!
Sollten hierbei Probleme auftreten, wenden Sie sich bitte an unsere Technische Support-Hotline.
8.2.89.100
Ermittlung der Haupt-IKs bei Ersatzverfahren ab 1/2026
Ab dem 1. Quartal 2026 enthält das Bundeseinheitliche Kassenverzeichnis (BKV) neben den Kassennummern auch die Haupt-Institutionskennungen (IKs) der jeweiligen Krankenkassen. Diese sind notwendig, damit die entsprechende KIM-Adresse für elektronische Einreichungen im Verzeichnisdienst der Telematik-Infrastruktur gefunden werden kann.
War kein Einlesen der Versichertenkarte möglich, mussten diese Haupt-IKs bislang u.U. extern ermittelt und während eines Ersatzverfahrens manuell erfasst werden (z.B. mit Hilfe von Schlüsselverzeichnis 8 des Gemeinsamen Bundesausschusses: https://institut-ba.de/service/schluesselverzeichnisse).
Dies entfällt mit dem Einlesen des BKV für 1/2026.
Wird künftig ein Ersatzverfahren durchgeführt, wird das zur Kassennummer zugehörige Haupt-IK automatisch ermittelt, das entsprechende Feld ist daher ab jetzt nicht mehr bearbeitbar:
Das Eingabefeld zur manuellen Erfassung des Haupt-IKs wird lediglich in dem Fall geöffnet, dass kein Haupt-IK aus dem BKV ermittelt werden konnte - z.B. bei Ersatzverfahren, die noch vor den 01.01.2026 datieren bzw. rückwirkend für 2025 erfasst werden.
Bitte beachten Sie, dass bei Erfassung eines Kassenwechsels per Ersatzverfahren das neue Haupt-IK nicht unmittelbar angezeigt wird - die Ermittlung und Hinterlegung am Nachweis erfolgt hier aber ebenso (nach Verlassen des Dialogs):
Formularunterstützung zur Empfängerprüfung bei Überweisungen (VoP)
Seit 01.10.2025 sind Banken verpflichtet, bei Überweisungen eine Überprüfung des Empfängers (Verification of Payee - VoP) durchzuführen. Dazu ist es erforderlich, dass der Kontoinhaber in der Überweisung korrekt angegeben wird.
Damit Patienten die Rechnungen Ihrer Praxis möglichst reibungslos überweisen können, bitten wir Sie um einen kurzen Abgleich Ihrer Kontoinhaberdaten.
In ivoris® muss der Kontoinhaber, den Sie unter "Kataloge / Praxis- und Mandantendaten / MandantX / Bankverbindung" hinterlegt haben, zwingend identisch mit dem beim Kreditinstitut geführten Kontoinhaber sein:
Zu Ihrer Unterstützung wurde ein Formularpaket erstellt, das den Kontoinhaber automatisch in den entsprechenden Überweisungshinweisen und Fußzeilen ergänzt.
Zusätzlich wurde ein QR-GiroCode zur vereinfachten Zahlungsabwicklung integriert.
Achtung!
Bei Ausführung des Pakets werden alle Formulare in den Originalzustand mit Bankverbindung 1 zurückgesetzt. Dabei werden individuell eingefügte Texte und Bilder überschrieben!
Sollten Sie bisher auf eine andere Bankverbindung zugegriffen haben, ist diese Änderung hinfällig und muss nach Einspielen des Pakets erneut eingepflegt werden.
Sie können das Formularpaket selbstständig ohne Unterstützung unserer Support-Hotline ausführen.
Wechseln Sie in "Zusätze / Paketdateien verwalten" und öffnen Sie unter "verfügbare Paketdateien" den Ordner "Formulare":
Wählen Sie die Datei "Formulare Kontoinhaber in Bankverbindungen" und klicken Sie auf "Paketdatei ausführen":
Beantworten Sie die anschließenden Fragen mit "Ja" bzw. "OK":
Im Anschluss ist eine sorgfältige Prüfung sämtlicher Rechnungs- und Mahnformulare zwingend erforderlich.
Nur so ist eine korrekte Abrechnung 4/2025 sichergestellt!
Besitzt Ihre Praxis mehrere Mandanten, dann folgen Sie bitte der Anleitung unter https://ivoris.de/support/info-center/formular-script-kontoinhaber-in-bankverbindungen.
Neue Vorgaben für eAU, eRezept und Verschlüsselung ab 01.01.2026
Ab 01.01.2026 werden Version 1.2 für die elektronische Arbeitsunfähigkeitsbescheinigung (eAU) und Version 1.3 für das eRezept zur Pflicht.
(Seit dem 01.10.2025 besteht eine Übergangszeit, in der sowohl alte als auch neue Versionen akzeptiert werden.)
In der vorliegenden Programmversion sind alle neuen Vorgaben zu eAU und eRezept enthalten und werden ab sofort verwendet - Sie müssen hierbei nichts tun.
Weiterhin wird ab 2026 der Verschlüsselungsstandard "ECC" für Praxis- und Arztausweise zur Pflicht. Ältere Karten, die diese Funktionalität nicht unterstützen, werden ab diesem Zeitpunkt nicht mehr zum Signieren elektronischer Einreichungen, insb. eRezepten, verwendbar sein.
Wichtig!
Bitte reagieren Sie rechtzeitig und beauftragen Sie bei Ihrem Kartenherausgeber ggf. ECC-fähige Folgekarten, um Störungen in Ihrem Praxisablauf zu vermeiden!
Detaillierte Informationen sowie Überprüfungsmöglichkeiten Ihrer verwendeten Karten finden Sie hier: https://www.ivoris.de/news/ecc-umstieg-in-der-ti
Fallübernahme nach Softwarewechsel im Bereich Parodontologie
Mit der vorliegenden Programmversion kann im Bereich Parodontologie der "Einstieg in eine laufende Behandlung" als "interner Softwarewechsel" gekennzeichnet werden.
Diese Option ist zu setzen, wenn in Ihrer Praxis ein Wechsel der Verwaltungssoftware stattgefunden hat und laufende PA-Pläne aus der Alt-Software übernommen werden sollen.
In diesem Fall ist weder eine elektronische Neubeantragung noch eine Behandlerwechselanzeige zu senden. Die weitere Abrechnung kann nach Erfassung der bereits über die Alt-Software abgerechneten Leistungen direkt erfolgen.
Diverse Anpassungen und Erweiterungen
In der vorliegenden Programmversion wurden folgende Anpassungen vorgenommen:
- Planung Zahnersatz: Nach einem Kassenwechsel auf eine Planung mit Direktabrechnung wird nun die aktuelle Kasse korrekt auf dem Formular "Muster 3d (Direktabrechnung)" bzw. mit Abtretung auf dem Formular "Rechnung FZS an Kasse" ausgewiesen.
- Abrechnung KFO-GOZ: Werden im Bereich KFO-GOZ die Restabschläge unabhängig voneinander hochgerechnet (OK, UK oder Biss), dann wird der Rechnungsbetrag jetzt korrekt ermittelt.
- Statistik / Budget:Die Liste "nach Patienten" wird jetzt unter Berücksichtigung der im Fenster gesetzten Filterungen ausgedruckt.
- Druckfunktionalität: Je nach Hardware- oder Druckertreiberkonstellation wurden u.U. leere oder falsch nummerierte Seiten beim Druckvorgang erzeugt, obwohl Postbuch- bzw. dms.net-Dateiablagen korrekt waren. Dies wurde behoben.
- Anbindung elektronische Patientenakte (ePA): Die Umwandlung in PDF und damit der Upload in die elektronische Patientenakte ist jetzt auch für Microsoft Word®-Dokumente im historischen .doc-Format möglich. Beachten Sie bitte, dass dieses Format bereits seit langem veraltet ist - verwenden Sie künftig die Option "Word-Dokumente aus Vorlagen immer als .docx abspeichern" unter "Einstellungen / Allgemein / Postbuch / Einstellungen".
8.2.88.100
KZBV-Prüfmodule 4/2025
Die vorliegende Programmversion enthält die gültigen KZBV-Prüfmodule für die Abrechnung im Quartal 4/2025:

Abweichungen besprechen Sie bitte mit Ihrer jeweiligen KZV.
Korrekturen an der Anzeige des Honorarverteilungsmaßstabs (Budget)
Mit der vorliegenden Programmversion erhalten Sie folgende Korrekturen im HVM:
- Die Gesamtsumme der KFO-Fälle wird jetzt inklusive der Fallzahl der Leerquartale angezeigt.
- Die Ergebnisse der Budgetauswertung mussten immer wieder neu berechnet werden. Es erfolgt nun eine Speicherung der letzten Ergebnisse sowie eine Anzeige des letzten Berechnungszeitpunkts.
- ivoris® wurde unkontrolliert beendet, wenn im Erfassungsdialog für Pauschalen ohne Auswahl einer Pauschale sofort auf den "Bearbeiten"-Button geklickt wurde. Dies wurde behoben.
Änderungen an GOÄ-Gebühren für Unfallkassen/BG und Erweiterungen für GOZ-Teilleistungen
Am Katalog der Privat-GOÄ (Gebührenordnung für Ärzte) werden mit dem vorliegenden Update Leistungspunkte an den Gebühren eingetragen. Diese werden zur Abrechnung gegenüber Unfallkassen/BG verwendet, für die eine gesonderte Berechnungsvorschrift auf Basis des Unfallversicherungsabkommens gilt:
Rechenbeispiel: Ä1 (Beratung) = 80 Punkte durch 10 dividiert - somit werden 8 Punkte auf der Rechnung ausgewiesen.
Bitte beachten Sie, dass es durch diese Berechnungsvorschrift u.U. zur Anzeige von gebrochenen Punktzahlen kommen kann:
Rechenbeispiel: Ä1466 (Endoskopische Untersuchung der Kieferhöhle) = 178 Punkte durch 10 dividiert - es werden 17,8 Punkte ausgewiesen.
Weiterhin werden zum Katalog der GOZ 2012 zusätzliche Teilleistungsgebühren für 1/2 und 3/4 nach den Gebührennummern 2230, 2240, 5050, 5060 und 5240 ausgeliefert:
Beispiel: 2230-1-50 - "Teilleistung (1/2) nach Gebühr 2210"
ivoris® Academy
Auf unserer Homepage stehen Ihnen die Tutorial-Videos von ivoris® Academy zur Verfügung. Dieser Bereich ist nun auch über die Auswahlbox im Computer konkret-eigenen Sidebar-Tab (Weltkugel-Symbol) verfügbar.
Nutzen Sie diese Möglichkeit, um sich mit unserer Software vertraut zu machen - gerne erwarten wir Ihre Rückmeldungen.
8.2.87.100
Anpassungen und Erweiterungen nach Kundenrückmeldungen
- Terminplaner: Wird im Terminvergabe-Dialog der Patient gewechselt und es ist zum Terminzeitpunkt eine Behandlerzeit aktiv, dann wird jetzt automatisch der Behandler aus dieser Zeit an den Termin übernommen. Ist keine Behandlerzeit hinterlegt, dann wird - sofern nur eines der Module dent oder ortho aktiv ist - der jeweilige ZA- oder KFO-Stammbehandler des aufgerufenen Patienten hinterlegt. Behandler, die an der ausgewählten Terminart fest zugeordnet sind, haben hierauf keinen Einfluss und werden ignoriert bzw. nur an den Termin übernommen, wenn keine der vorherigen Konstellationen zutrifft.
- Patientenstammdaten: Im Fenster "Patientenstammdaten / Behandler" existiert ein erweiterter Dialog zur Behandlerzuordnung. Hier ist nun eine zusätzliche Filterung nach Personalart möglich. Weiterhin kann sowohl hier als auch im vereinfachten Zuordnungsdialog (Fenster "Stammdaten") eine Bemerkung zur Zuordnung erfasst werden.
- Liste zugeordneter Behandler des Patienten: Erfasste Behandlerzuordnungen, die in der Zukunft liegen, wurden bisher nur angezeigt, wenn die Option "Historie anzeigen" gesetzt war. Dies wurde bereinigt. In Zukunft liegende Behandlerzuordnungen werden nun in hellgrauer Schrift in der Liste angezeigt. Mit den Optionen "Historie anzeigen" bzw. "In Zukunft liegende Behandler ausblenden" können entsprechend vergangene oder zukünftige Behandlerzuordnungen gefiltert werden.
- ivoris® workflow: Im Modul workflow wurden Erweiterungen für die Erzeugung von Karteieinträgen, Abrechnungsleistungen und Aufgaben speziell im Klinikumfeld implementiert. So werden jetzt beispielsweise Abteilungsbezug, Abrechnungsweg (Hochulambulanz / Sicherstellung) und Kostenstellen-Zuordnung beachtet.
- ivoris® students: Im Zusatzmodul für die Studentenkursverwaltung an Hochschulen wurden im Hinblick auf die geänderten Studienordnungen einige Anpassungen und Erweiterungen vorgenommen. Bitte wenden Sie sich bei Fragen dazu an Ihren jeweiligen Ansprechpartner bei uns im Haus.
8.2.86.110
Anpassungen am UPT-Planer
Die Abrechnungsbestimmungen für UPT-Leistungen wurden zum 01.07.2025 geändert. Wie bereits angekündigt enthält die vorliegende Programmversion umfangreiche Überarbeitungen im UPT-Planer, um diesen Änderungen gerecht zu werden.
Die UPT-Blöcke entfallen und es gelten nur noch die Mindestabstände (3, 5 und 10 Monate) zwischen den einzelnen UPT-Leistungen. Wir empfehlen trotz allem weiterhin eine gleichmäßige Verteilung der UPT-Leistungen über den 2-Jahres-Zeitraum!
Der UPT-Planer bezieht sich nicht mehr auf das Kalenderjahr, Kalenderhalbjahr oder Kalendertertial, sondern errechnet die Zeiträume gleitend ab der 1. UPT. Das „erbringbar ab“– und „erbringbar bis“-Datum ist eine Empfehlung, damit eine gleichmäßige Verteilung über den 2-Jahres-Zeitraum erfüllt wird. Abweichungen sind durch die geänderte Richtlinie allerdings möglich.
Beispiel für die gleitende Anzeige einer PAR-Behandlung im Grad B:
Die Zeiträume für die Erbringung der einzelnen UPTs werden anhand der 1. Abrechnung einer UPT-Leistung ermittelt. Im Beispiel der 01.08.2025 – damit beginnt der 2-Jahres-Zeitraum. Der Stern (*) am „erbringbar ab“– Datum 02.02.2026 zeigt an, dass eine Abrechnung von UPT-Leistungen unter Beachtung des Mindestabstandes von 5 Monaten (Grad B) bereits vor dem 02.02.2026 möglich wäre. Erfolgt eine erneute Abrechnung der UPT-Leistungen bereits im Januar 2026, so hat dies keinerlei Auswirkungen auf die Anzeige der „erbringbar ab“– und „erbringbar bis“-Zeiträume.

Ist das Abrechnungsdatum der UPT-Leistungen so, dass der Mindestabstand bis zum „erbringbar bis“-Datum kleiner 5 Monate ist, so wird das „erbringbar ab“– Datum des nächsten UPT-Zeitraums entsprechend angepasst. Unter Beachtung des Mindestabstandes von 5 Monaten ist eine erneute Abrechnung der UPT-Leistungen somit ab dem 09.09.2026 möglich.
Anpassungen 8.2.86-1 / 8.2.86-2
- Planung Zahnersatz: Die Erstellung von Heil- und Kostenplänen für BG-/Unfallkassen ist wieder möglich. Die Auswahl einer entsprechenden Kasse im Plandetail-Dialog (Sprechblase) wird wieder korrekt gespeichert.
- Abrechnung KCH-BEMA: Werden Füllungsleistungen 13a-d mit dem Zusatz „0" oder „1“ (d.h. Abrechnung aus der Mehrkosten-Füllungstherapie) abgerechnet, erscheint nun nicht mehr die Meldung „0262: vom Modul nicht abschließend geprüfte Leistung“.
- Planung Parodontologie: Unter bestimmten Umständen konnte ein einmal erfasstes „abgeschlossen am“-Datum (oben rechts in der Kopfzeile des Plans) nicht wieder entfernt werden und der Plan war nicht mehr über den gelben Schlüssel entsperrbar. Dies wurde korrigiert.
- Abrechnung Parodontologie: Wird in der PAR-Abrechnung nachträglich eine Leistung zwischen bereits bestehende Leistungen eingefügt, dann werden diese Leistungen jetzt korrekt gespeichert.
- Fallübernahme Parodontologie (Einstieg in die Behandlung): Wurde der bei einer Fallübernahme erzeugte Abrechnungssatz „Abrechnungen Vorpraxis“ gelöscht und neu erfasst, dann wurden die Leistungen nicht wieder automatisch mit „nicht abrechnen" gekennzeichnet und das „abgeschlossen am“-Datum musste am Abrechnungssatz manuell erfasst werden. Dies wurde behoben.
- Erfassung PA-Status: Die Sondiertiefe wurde nicht gespeichert, wenn zur Erfassung das Kontextmenü (rechte Maustaste) auf die Meßstelle verwendet und dann über den grünen Pfeil zur nächsten Eingabestelle gewechselt wurde. Dies ist nun korrekt möglich.
- Planung/Abrechnung Kieferbruch: Die Erfassung von Gebühren im Bereich Kieferbruch über die Tastatur ist nun wieder unabhängig von Groß- und Kleinschreibung möglich.
- Abrechnung Kieferorthopädie AVL/ZV: Enthielt die Seriendruck-Liste für KFO-AVL/ZV Rechnungen ohne Zahlbetrag (z.B. bei einem vollständigen Ausgleich des Zahlbetrags durch eine geleistete Anzahlung), dann brach an dieser Stelle der Druck ab. Dies wurde behoben.
- QR-Girocode auf Druckformularen: Der auf Formularen erzeugte QR-Girocode für die schnelle Übertragung der Überweisungsdaten in Banking-Apps enthielt teilweise nicht zugelassene Zeichen (z.B. Semikolons), die bei einigen Apps Probleme auslösten. Der Code wurde entsprechend angepasst und zeigt nun im Überweisungstext lediglich die Rechnungsnummer sowie die Angabe „Unser Zeichen“.
- Patientenaufruf über Suchfunktion (Lupe): Der Aufruf von Patienten über die Suchfunktion (Lupe) war nicht möglich, wenn am Patienten das Feld für „individuelle Nummer“ gefüllt war, diese aber nicht im Programm zur einheitlichen Nummerierung verwendet wurde. Die Suche ist wieder uneingeschränkt möglich.
- Patientenstammdaten: Im unteren Teil des Stammdatenfensters wird nun die ivoris®-interne „Eindeutige ID“ des Patienten angezeigt. Werden externe Softwareprodukte wie iie-systems, Online-Terminplaner, Dokumentationssysteme usw. angebunden, dann ist der Patient über diesen Schlüssel verknüpft. Im Wartungs-/Fehlerfall bzw. bei sonstigen Rückfragen kann es vorkommen, dass die jeweiligen Partnerunternehmen diesen Schlüssel benötigen. Die Anzeige ist rein informativ.
8.2.86.100
KZBV-Prüfmodule 3/2025
Die vorliegende Programmversion enthält die gültigen KZBV-Prüfmodule für die Abrechnung im Quartal 3/2025:

Abweichungen besprechen Sie bitte mit Ihrer jeweiligen KZV.
Weiterhin wurden folgende Anpassungen vorgenommen:
- Abrechnung Füllungsleistungen: Evtl. erhalten Sie von Ihrer KZV die Information, dass bestimmte Füllungsleistungen ab jetzt pro KZV-Bereich mit gesonderten Kennzeichnungen zu versehen sind. ivoris® setzt diese Kennzeichnungen vollständig automatisch im Hintergrund, Sie müssen über die Programmoberfläche nichts tun.
- Abrechnung Parodontologie: Im Dialog „Daten Parodontalbehandlung“ (erreichbar über die Kopfzeile des Plans) wurden Erfassungsmöglichkeiten für die Kennzeichen Behandlerwechsel (1) und Kassenwechsel (2) zur Übergabe an die KZV geschaffen:
- „Behandlerwechsel liegt vor“ – Wird eine PAR-Planung als Behandlerwechsel (Fallübernahme) angelegt und es liegt noch kein Ende-Datum für AIT oder CPT vor, dann wird das Kennzeichen automatisch gesetzt.
- „Kassenwechsel liegt vor“ – Das Kennzeichen wird automatisch an allen noch nicht abgerechneten Abrechnungssätzen des PAR-Plans gesetzt, wenn eine Kassenwechselmitteilung erzeugt wird und noch kein Ende-Datum für AIT oder CPT vorliegt.
Die erste Abrechnung zu einem PAR-Plan ist erst nach Abschluss der AIT-Phase zulässig. Bei einem Behandlerwechsel oder Kassenwechsel müssen die Leistungen taggenau zwischen den behandelnden Praxen und Kassen aufgeteilt werden. Dafür kann eine Aufteilung der Abrechnung vor Ende der AIT-Phase notwendig sein.
UPT-Leistungen können ab 01.07.2025 unter Beachtung des Mindestabstandes (10 Monate – Grad A, 5 Monate – Grad B und 3 Monate – Grad C) abgerechnet werden. Die Zuordnung zu bestimmten Kalenderzeiträumen entfällt. Die Angabe des UPT-Schrittes bei Abrechnung der Gebühr UPTd entfällt ab dem 01.07.2025 ebenso. Abrechnungen mit Datum vor dem 01.07.2025 benötigen diese Angabe allerdings noch.
Hinweis zum UPT-Planer: Die Anpassung des UPT-Planers auf die geänderten Vorgaben erfolgt separat in einem kommenden Update.
Überarbeitung der Anzeige des bestehenden Honorarverteilungsmaßstabs (Budget)
Mit der vorliegenden Programmversion erhalten Sie eine Umstellung auf regelbasierte Merkmale für alle bisher bekannten HVMs. Hiermit ist es zukünftig möglich, schnell und zeitnah veränderte Regeln Ihres HVMs in ivoris® abzubilden.
Mit dem Update erhalten Sie die verbale Beschreibung der für Ihren KZV-Bereich bekannten Regel, welche mittels Klick auf den Button „HVM-Pauschalwerte bearbeiten" im Fenster „Statistik / Budget“ abrufbar ist:

Wählen Sie unter „Bezugszeitpunkt“ das gewünschte Quartal aus. Per Klick auf „Hinzufügen“ starten Sie die Definition der HVM-Regeln sowie die Erfassung der Pauschalwerte:

Inhaltlich sind diese Definitionen von KZV zu KZV unterschiedlich. Derzeit gibt es 3 bekannte Differenzierungen.
Zum einen kann in Ihrer KZV nach Kassenarten (AOK, BKK, IKK usw.) differenziert werden. In diesem Fall wählen Sie „Pauschalwerte für Kassenarten“ und erfassen je Kassenart die Pauschalwerte Ihres HVMs:

Basiert der HVM in Ihrer KZV auf Kassengruppen, dann wählen Sie zur Erfassung „Pauschalwerte für Kassengruppen“ und nachfolgend Primär- bzw. Ersatzkassen aus:

Liegt in Ihrer KZV lediglich ein Budgetbetrag vor, erfolgt die Erfassung über „allg. Pauschalwerte“. Hier wird der von Ihrer KZV vorgegebene Pauschalwert je Kategorie erfasst. Eine Differenzierung nach einzelnen Kassenarten bzw. Kassengruppen findet nicht statt.
Die für das entsprechende Quartal geltenden Beträge bzw. Budgetwerte erfragen Sie bitte bei Ihrer jeweiligen KZV, unsere Service-Hotline kann Ihnen diese nicht liefern.
Erweiterungen nach Kundenrückmeldungen
- Patientensuche: Im Patientensuchdialog (Lupe) ist nun die Suche nach der hinterlegten Telefon- bzw. Handynummer eines Patienten möglich.
- HKP-Buch: Im HKP-Buch sind nun – wie in anderen Listen auch – die Erstellung von Patientenmengen (Abfragen) sowie die Optionen zur Serienbenachrichtigung (Druck, SMS, eMail) verfügbar. Weiterhin wird bei Filterung über die Behandlerbox nun sowohl der Planungs- als auch der Abrechnungsbehandler beachtet.
- Laborbelege: Im Bemerkungsfeld eines Laborbelegs ist nun die Verwendung von .Kürzel. sowie der Aufruf des Textbaustein-Dialogs (per Strg + linker Maustaste) möglich. Eine neue Kürzel-Kategorie „Laborbelege“ ist unter „Kataloge / Kürzel“ verfügbar, es werden allerdings auch die bereits vorhandenen Kürzel der Kategorie „Leistungsbegründungen“ unterstützt.
- ivoris® clinic: Die Anbindung von digitalen Archivsystemen über MDM-Kommunikation wurde überarbeitet. Künftig wird für die Ansteuerung der Übergabe auf die unter „Einstellungen / Allgemein / Postbuch / Zuordnungen“ hinterlegten Dokumentmapping-Einstellungen zurückgegriffen. Sollten an Ihrer bestehenden MDM-Konfiguration diesbezüglich Anpassungen notwendig sein, wenden Sie sich bitte an Ihren jeweiligen Ansprechpartner bei uns im Haus.
8.2.85.130
Anpassungen 8.2.85-1 / 8.2.85-2
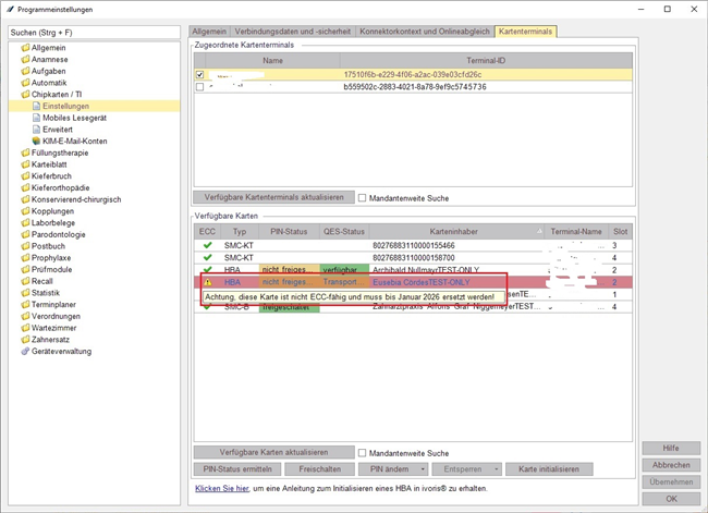
Achtung: Wichtige Information zur Telematik-Infrastruktur!
Zum 01.01.2026 wird das Verschlüsselungsverfahren „RSA“ in der Telematik-Infrastruktur abgeschaltet. Alle Praxis- (SMC-B) und Lesegerätkarten (SMC-T) sowie Heilberufeausweise (HBA), die nicht bereits das neue Verschlüsselungsverfahren „ECC“ unterstützen, werden ab Januar 2026 nicht mehr verwendbar sein. Somit ist dann u.U. kein Einlesen von eGKs, das Versenden von Plänen und AU-Bescheinigungen über KIM, das Ausstellen von eRezepten oder der Zugriff auf die elektronische Patientenakte (ePA) mehr möglich!
Zur frühzeitigen Erkennung wurde dafür unter „Einstellungen / Chipkartenlesen/TI“ im Tab „Kartenterminals“ eine neue Spalte „ECC“ in der Liste der zugreifbaren Karten hinzugefügt. Stecken Sie alle in Ihrer Praxis verwendeten Karten in die verfügbaren Lesegeräte und betätigen Sie ggf. die „Aktualisieren“-Buttons mit der gesetzten Option „Mandantenweite Suche“, bis diese in der Auflistung erscheinen.
Sollte an einer Karte ein gelbes Warnsymbol mit dem Tooltipp „Achtung, diese Karte ist nicht ECC-fähig und muss bis Januar 2026 ersetzt werden!“ erscheinen, dann wenden Sie sich bitte an Ihren Kartenherausgeber.
Die Hotline der Computer konkret AG kann Ihnen dazu keine weitere Hilfestellung geben.

Zudem wurden folgende Anpassungen vorgenommen:
- Befund Zahnersatz: Wurde im 01-Befund an den Zähnen 18, 28, 38 oder 48 das Kennzeichen „retiniert“ bzw. „retiniert und verlagert“ gesetzt, dann wurden diese Zähne im Befund des ZE-Kassenplans (FZS) mit „x“ („nicht erhaltungswürdig“) gekennzeichnet. Dieses Verhalten wurde entfernt.
- Planung Zahnersatz: Wurde eine Planung für eine Unfallkasse oder BG gedruckt, dann wurde auf dem Formular „eFormular 3 (ZE BMV-Z)“ das zahnärztliche Honorar BEMA nicht ausgegeben. Dies wurde korrigiert. Weiterhin wurde im Formular „Zusatz Muster 3 c/d (Info außervertraglich)“ die Ausgabe des Eigenanteils bei Härtefall-Patienten angepasst.
- Abrechnung KCH-BEMA: Bei Abrechnung der BEMA-Gebühr 23 (Ekr) wurde u.U. der 01-Befund nicht korrekt fortgeschrieben. Dies wurde behoben.
- Planung Kieferorthopädie: Auf dem Formular „eFormular 4 (KFO-Plan BMV-Z)“ wird jetzt die Angabe „Voraussichtliche Dauer Quartale“ bei KFO-Verlängerungsplänen korrekt ausgegeben.
- Planung Parodontologie: Die Erstellung einer Kassenwechselanzeige erzeugte fälschlicherweise einen Eintrag im Bereich „Mitteilung CPT“. Damit war keine Auswahl der regulären PA-Abrechnungspositionen mehr möglich. Das Problem tritt künftig nicht mehr auf. (Sollten bei Ihnen bereits PA-Pläne mit diesem Fehler vorhanden sein, entsperren Sie die Planung bitte über den gelben Schlüssel-Button und wechseln Sie einmalig aus dem Fenster, um die Auswahl der zur Verfügung stehenden Abrechnungsleistungen zurückzusetzen.)
- Wartezimmer: Wird ein Patient ohne eigenen Termin am aktuellen Tag ins Wartezimmer gesetzt und ihm im Zuge dessen ein „Termin für unbekannt“ zugeordnet, dann werden die persönlichen Angaben wie Name, Geburtsdatum etc. jetzt vollständig an den Termin übernommen.
8.2.85.120
Formularanpassung wegen fehlendem Briefkopf
Wurde eine GOZ-Rechnungen mit Material- und Laborkosten gedruckt, wurde auf dem angefügten Laborbeleg der Briefkopf nicht gedruckt. Dies wurde korrigiert.
8.2.85.100
Anpassungen und Erweiterungen zum elektronischen Beantragungs- und Genehmigungsverfahren für Zahnärzte (EBZ)
- Im Zusammenhang mit dem elektronischen Beantragungs- und Genehmigungsverfahren für Zahnärzte (EBZ) wurden folgende Anpassungen und Erweiterungen vorgenommen:
Planung Zahnersatz: Erfolgt eine Planung zur „Wiederherstellung/Reparatur“ mit Angabe von „Rep. OK“ oder „Rep. UK“, dann ist ab jetzt die Auswahl eines der EBZ-Kürzel 10, 11, 12, 13 und 14 oder eine Freitextangabe Pflicht. Dies ist notwendig, da diese Angabe zur späteren Abrechnung gegenüber der KZV gefordert wird. - Planung KFO-BEMA: Die Angabe der KIG-Einstufung „E“ ist nun getrennt für Unter- und Oberkiefer erfassbar. Hintergrund ist die KFO-Richtlinie, die bei Einstufung „E3" oder „E4“ einen Unterkieferretainer als Kassenleistung vorsieht. Diese Form der Planung ist nur vorgesehen, wenn „E3“ oder „E4“ im Unterkiefer vorliegt.
Die vor dem Update erfassten Einstufungen dieser Gruppe (bei denen noch keine Kiefer-Auftrennung möglich war) werden implizit dem Unterkiefer zugeordnet. Beachten Sie bitte auch, dass im Erfassungsschema die bisherige Einstufungsgruppe über der neuen zusätzlichen Oberkiefer-Einstufung angeordnet ist:
- KFO-Fallübernahme: Bei der Erfassung eines Behandlerwechsels (= Fallübernahme) im Fenster „Planung Kieferorthopädie / Fallübernahme / BEMA“ wird nun die Angabe der KIG-Einstufung des Vorbehandlers gefordert. Dies ist notwendig, da auf den Behandlerwechsel ein zukünftiger Kassenwechsel folgen kann, bei dem diese Angabe benötigt wird. Die optionale zweite Auswahlbox „KIG E3/E4“ ist nur vorgesehen bei der Planungsübernahme von derart eingestuften Unterkieferretainern (siehe hierzu auch den vorherigen Punkt).
- Übersichtsfenster Planversand: Im Fenster „Kommunikation / eHKP“wurde eine weitere Anzeigefilterung für den Zeitraum „letzte 6 Monate“ hinzugefügt.
- Alternativer Chipkarten-Lesenachweis (Ersatzverfahren): Bisher war bei der Erfassung eines Ersatzverfahrens nur die Angabe einer einzelnen Kassennummer möglich. Da jedoch auf einer eGK sowohl die Abrechnungs- als auch die Haupt-Institutionskennung (IK) hinterlegt sind, wurde diese Erfassungsmöglichkeit nun auch hier geschaffen:

Hintergrund ist, dass die KIM-Adressen der Krankenkassen nur über deren Haupt-IK erreichbar sind, das Abrechnungs-IK (= Kassennummer) aber anders lauten kann. Wurde nun in der Vergangenheit ein Ersatzverfahren erfasst, musste dies zwangsläufig auf das Haupt-IK erstellt werden, damit ein eHKP- bzw. eAU-Versand möglich war. Durch die abweichende Kassennummer entstanden allerdings häufig Probleme durch Meldungen zu fehlenden Lesenachweisen oder vorliegendem Kassenwechsel – eine Zuordnung von Abrechnungs- zu Haupt-IK zur Vermeidung solcher Fälle ist uns technisch leider nicht möglich, da diese Angaben im bundeseinheitlichen Kassenverzeichnis (BKV) nicht enthalten sind.
Aus diesem Grund können das Abrechnungs-IK der Kasse und deren Haupt-IK nun getrennt erfasst werden. Wird das vorausgefüllte Abrechnungs-IK geändert, erscheint eine Meldung, die darauf hinweist, auch das Haupt-IK entsprechend anzupassen. Weiterhin ist es möglich, die Angabe des Haupt-IKs leer zu lassen – in diesem Fall ist dann eine Abrechnung gegenüber der KZV möglich, aber kein eHKP-/eAU-Versand sowie keine Prüfung auf mögliche Kassenwechsel (siehe unten). Auch dazu erscheint eine Hinweismeldung.
Eine Übersicht der Haupt-IKs von Krankenkassen finden Sie quartalsaktuell hier unter Schlüsselverzeichnis 8 „Verzeichnis der Kassensitz-IK“: https://institut-ba.de/service/schluesselverzeichnisse - Kassenwechsel ZE / PA / KFO: Ein evtl. vorliegender Kassenwechsel zu einem ZE-, PA- oder KFO-Plan wird ab jetzt nur noch über das Haupt-IK ermittelt (siehe hierzu auch den vorherigen Punkt). Unterschiedlich lautende Abrechnungs-IKs lösen entsprechende Meldungen in den Einreichungsfenstern oder Rotmarkierungen in den Planungsfenstern jetzt nicht mehr aus. Diese erscheinen nur noch, wenn sowohl am vorherigen als auch am aktuellen Versichertenverhältnis Haupt-IKs vorhanden und diese unterschiedlich sind.
Anpassungen an Fehler- und Hinweismeldungen im Abrechnungsbereich
An folgenden Abrechnungswarnungen und -hinweisen wurden Korrekturen und Präzisierungen vorgenommen:
- Abrechnung GOZ-Gebühr 1020: Die Prüfmeldung „3014: Die Gebühr 1020 darf nur 4x pro Jahr abgerechnet werden.“ wurde unter bestimmten Umständen falsch angezeigt. Dies wurde korrigiert.
- Abrechnung FLA: Die Anzeige der nochmaligen Abrechenbarkeit (türkisfarbene Anzeige in Schnellerfassung) wird bei einer bereits erbrachten FLA im gleichen Halbjahr jetzt korrekt dargestellt.
- Leistungserfassung KCH-BEMA: Die Prüfmeldung „2730: Mit der Leistung nach AIT, CPT und UPTc sind während oder unmittelbar danach erbrachte Leistungen nach den Nrn. 105, 107 und 107a abgegolten. Die 105 kann nur abgerechnet werden, wenn sie nicht im Zusammenhang mit der PAR-Behandlung steht (Begründung erforderlich).“ wurde auch ausgegeben, wenn die betreffenden Leistungen 105, 107 und 107a vor der Erstellung des PA-Plans abgerechnet wurden. Dies wurde behoben.
- Prüfung GOZ-Gebühren Ä5-Ä8: Werden die GOZ-Gebühren Ä5-Ä8 am gleichen Tag abgerechnet, wird nun die Hinweismeldung „3078: Die Gebühren Ä5, Ä6, Ä7 und Ä8 dürfen nicht nebeneinander abgerechnet werden.“ ausgegeben.
Abrechnung BEMA-Gebühr 32 (WK): Wird die BEMA-Gebühr 32 (WK) innerhalb eines Jahres für den gleichen Zahn nochmals abgerechnet, erscheint nun die Meldung „2735: Hinweis: An diesem Zahn wurde bereits früher eine WK erbracht (siehe Zahnhistorie).“
Update des 3D-Moduls in ivoris® analyze auf Version 3.2.230
Das in ivoris® analyze eingebundene 3D-Modul wurde auf Version 3.2.230 aktualisiert.
Es steht nun eine VDDS-Anbindung zur Scanner-Software von Shining 3D zur Verfügung.
Wenden Sie sich bei Fragen gern an unsere technische Hotline.
Anbindung elektronische Patientenakte (ePA3)
Die vorliegende Programmversion enthält die Anbindung an die aktuelle Version 3.0 der elektronischen Patientenakte (ePA).
Informieren Sie sich über die technischen Voraussetzungen sowie die Möglichkeiten des Zugriffs mithilfe unserer Anleitung: https://www.ivoris.de/Doku/Telematikinfrastruktur/Anleitung_ePA.pdf
Bei Fragen zur fachlichen Nutzung der ePA („Welche Dokumente dürfen/sollen hochgeladen werden?“ etc.) wenden Sie sich bitte an Ihre jeweilige KZV oder Zahnärztekammer. Unsere Service-Hotline kann Ihnen hierzu keine Auskunft geben.
Hinweis: Mit der aktuellen Ausbaustufe 3.0 der ePA ist kein Upload von Bilddateien wie z.B. Röntgenaufnahmen, Fotos usw. möglich. Die technische Unterstützung des Bilduploads wurde von den verantwortlichen Gremien auf unbestimmte Zeit verschoben, wir als Softwareanbieter haben darauf keinen Einfluss.








